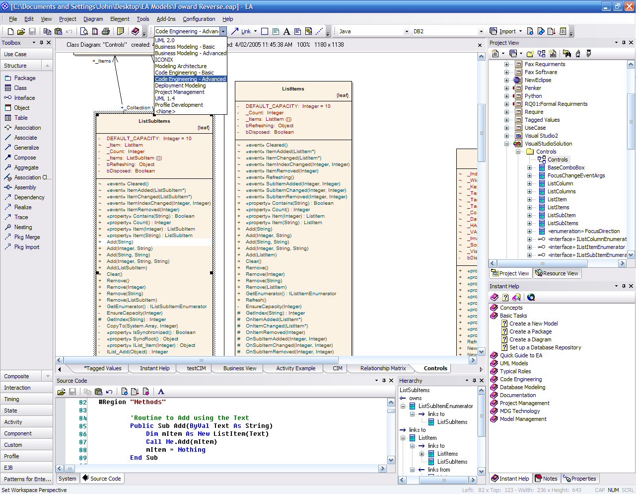
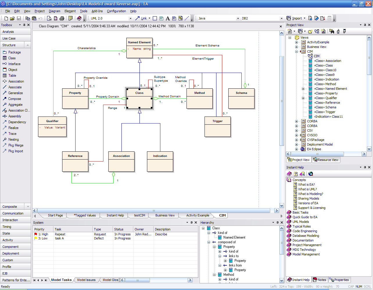
I’ve used a lot of UML design tools like Visio, Poseidon and a couple others. But recently I’ve had the opportunity to use Sparx Enterprise Architect (EA) Professional, a very good tool. Has round-trip code engineering for PHP, plug-ins for eclipse and tons more for only £115!
From the author:
“Enterprise Architect combines the power of the latest UML 2.1 specification with a high performance, intuitive interface, to bring advanced modeling to the desktop, and to the complete development and implementation team. With a great feature set and unsurpassed value for money, EA can outfit your whole team, including analysts, testers, project managers, quality control staff, deployment team and more, for a fraction of the cost of some competing products. Check out the complete range of case tools and features in detail.”
I encourage you to download the free trial and give it a try. Visit the EA Pro Website for downloads and documentation.
One response to “Enterprise Architect – UML Design Tool”
Now a days enterprise architect is increasing for PHP development and this type tools is indispensable part of the development. You can also try this tool: http://www.sparxsystems.com.au/platforms/php_uml.html
for reverse engineering with UML design.
Regards